Выпуск десктоп-окружения Lumina 0.9, развиваемого для FreeBSD и PC-BSD
Lumina придерживается классического подхода к организации пользовательского окружения. В состав входит рабочий стол, панель приложений, менеджер сеансов, меню приложений, система настройки параметров окружения, менеджер задач, системный лоток, система виртуальных рабочих столов. В рамках проекта также развивается собственный файловый менеджер Insight, обладающий такими возможностями как поддержка вкладок для одновременной работы с несколькими директориями, накопление ссылок на избранные директории в разделе закладок, наличие встроенного мультимедиа-проигрывателя и просмотрщика фотографий с поддержкой слайдшоу, средствами для управления снапшотами ZFS, поддержкой подключения внешних плагинов-обработчиков.
Наиболее заметные изменения в Lumina 0.9.0:
- Обеспечена работа эффекта полупрозрачного наложения окон. Так как применяемый в Lumina оконный менеджер Fluxbox не поддерживает композитный режим, прозрачность реализована при помощи простого композитного менеджера xcompmgr;

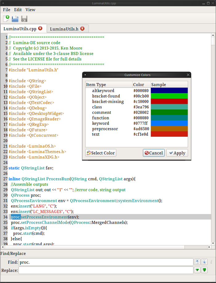
- В состав включено новое приложение lumina-textedit с реализацией текстового редактора, написанного на Qt5 и предоставляющего базовые возможности для редактирования файлов. Поддерживается подсветка синтаксиса для C/C++/, настройка цветов, поиск/замена, нумерация строк, автовыравнивание и работа с несколькими файлами через систему вкладок;

- Изменены предлагаемые по умолчанию обои рабочего стола;
- Значительно расширены возможности утилиты lumina-screenshot: Добавлена кнопка быстрого открытия созданного скриншота во внешнем редакторе. Предоставлена возможность выбора отдельного окна для создания снимка через клик мышью вместо выбора из списка. Перед записью на диск предоставлена функция обрезки краёв;
- В движке управления темами оформления прекращено использование таблиц стилей для изменения приложений не связанных с рабочим столом, что позволяет использовать в них полноценные темы Qt5;
- Добавлена поддержка дистрибутива Gentoo Linux, для которого подготовлен сценарий ebuild;
- Обеспечено сохранения установленного уровня громкости между перзапусками;
- Внесено несколько важных исправлений, связанных с размещением рабочего стола на нескольких мониторах и изменением размера экрана при запуске в виртуальных машинах;
- Проведена реорганизация исходных текстов (например, компоненты tools/utilities вынесены в отдельное дерево, произведено разбиение на категории - core, core-utils, desktop-utils), что требует при пересборке обязательного выполнения "make distclean";
- Добавлен новый исполняемый файл для запуска окружения - start-lumina-desktop, который следует использовать вместо файла "Lumina-DE".
Разработчики также пересмотрели планы по выпуску значительного релиза 1.0.0, который ознаменует стабилизацию проекта. Lumina 1.0 по-прежнему планируют подготовить ко времени релиза FreeBSD 11, но в состав решено не включать ранее запланированный новый оконный менеджер, который скорее всего станет новинкой выпуска Lumina 2.0. Разработку оконного менеджера задерживает необходимость создания сопряжённого с ним фреймворка для управления безопасностью. После выпуска Lumina 1.0 также будет изменён подход к формированию релизов, которые будут выпускаться чаще, с еженедельными или ежемесячными промежуточными выпусками.

Источник: http://www.opennet.ru/opennews/art.shtml?num=44381
|
|
0 | Tweet | Нравится |
|



